안녕하세요. IT & 자동화 유용한 정보를 하나하나 쉽게 알려드리는 이지원 입니다.
이번 시간에는 Codesys를 좀 더 편리하게 사용할 수 있는 옵션 설정에 대한 설명을 하고자 합니다.
옵션 설정 중에서도 기본 설정과 LADDER, Function Block Diagram 관련 옵션에 대해 알려드리겠습니다.

Codesys 상단 메뉴에 있는 [Tools] 를 선택하고, [Option] 을 클릭합니다.

여러가지 다양한 옵션 설정항목이 나옵니다.
그 중에서 Function Block Diagram과 Ladder 에 관련된 옵션을 알아보겠습니다.
[FBD, LD and IL editor] 항목을 클릭합니다.
1. 일반 설정

[General] 탭에는 Fuction Block, Ladder 등에 공통적으로 적용되는 옵션 항목이 나옵니다.
하나씩 알아보겠습니다.
1) Show network title

이 옵션은 한 네트워크마다 제목이 나타나게 합니다. 제목이 표시되는 만큼 세로 공간이 살짝 늘어납니다.
2) Show network comment

이 옵션은 네트워크에 코멘트를 표시해줍니다. 마찬가지로 네트워크의 세로 공간이 살짝 늘어납니다.
프로그램 설명을 추가하기 위해는 이 옵션을 켜주는게 좋습니다.
3) Show box icon

이 옵션은 Function block에 연산기호를 표시해줍니다. 표시를 해주어야 한 눈에 알아보기 쉽습니다.
4) Show operand comment

이 옵션은 연산자의 입/출력에 각각 코멘트를 표시해줍니다.
이 옵션을 켜면 세로 공간이 많이 늘어나기 때문에 굳이 필요는 없습니다.
5) Show symbol comment

이 옵션은 변수마다 코멘트를 표시해줍니다.
코멘트를 표시를 하기 위해서는 변수 선언한 다음에 주석처리 ("//" 표시)를 하고 코멘트를 입력해야 합니다.
그러면 해당 변수가 사용되는 곳에서 코멘트가 나타납니다.
유용한 옵션이긴 하지만, 변수 이름 자체를 식별하기 편하게 만들면 굳이 코멘트를 입력할 필요는 없습니다.
6) Show symbol address

이 옵션은 변수의 주소를 표시해줍니다. 변수를 선언할 때, 주소까지 선언이 되어있어야 표시가 됩니다.
(변수에 주소를 지정하려면 변수 이름 다음에 "AT" 을 입력하고 주소를 기입합니다.)
7) Show network seperators

이 옵션은 네트워크 구분선을 표시해줍니다. 구분선이 있으면 줄 사이의 경계가 좀 더 명확해보입니다.
8) Empty operands for function block pins

이 옵션은 Function block을 추가했을 때, 입력,출력 칸을 비워두는 기능입니다.
이 옵션을 끄면, Fuction block 에 모든 입력,출력 칸에 "???" 표시되고, 변수 할당을 하지 않으면 에러가 됩니다.
혹시 사용하지 않는 입력이 있다면 변수를 지워야 하기 때문에 번거롭습니다.
따라서, 이 옵션은 꼭 체크해서 사용하시기 바랍니다.
2. Funtion Block Diagram 옵션

[FBD] 탭을 선택하면, Function Block Diagram에 대한 설정 가능한 옵션이 보입니다.
1) Networks with line breaks

이 옵션은 프로그램이 길어지더라도 한 화면에 볼 수 있게 해주는 기능입니다.
위 사진과 같이 프로그램 한 줄(네트워크)이 길어지는 경우, 줄 바꿈을 통해 한 눈에 볼 수 있도록 도와줍니다.
2) Connect boxes with straght line

이 옵션은 박스를 한 줄로 정렬하여 가로 간격을 일정하게 보여주는 기능입니다.
가로 간격이 줄어드는 반면에 박스가 길어지면서 세로 간격이 늘어나게 됩니다.
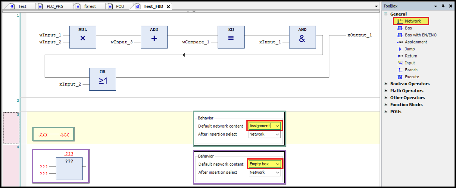
3) Default network content

이 옵션은 네트워크를 추가했을 때 생성되는 요소를 설정해주는 기능입니다. 세 가지 선택사항이 있습니다.
- Empty : 기본 선택된 것으로, 네트워크를 추가해도 아무런 요소가 생성되지 않습니다.
- Assignment : 네트워크를 추가하면 변수를 할당할 수 있는 'Assignment' 가 생성됩니다.
- Empty box : 네트워크를 추가하면 빈 박스가 생성됩니다.
3. Ladder 옵션

[LD] 탭에서는 Ladder 관련 옵션을 설정할 수 있습니다.
1) Networks with line breaks

FBD에 있는 옵션과 마찬가지로 이 옵션은 한 줄에 볼 수 있도록 해주는 기능입니다.
2) Default network content

네트워크를 추가했을 경우, 생성되는 요소를 설정해주는 기능으로 세 가지 옵션이 있습니다.
- Empty : 아무 요소도 생성되지 않습니다.
- Contact and coil : 접점과 코일 하나씩 생성됩니다.
- Empty box : 빈 박스가 하나 생성됩니다.
3) After insertion select

네트워크 추가한 다음 선택할 요소를 설정하는 옵션입니다.
이번 시간에는 Codesys를 편리하게 사용할 수 있는 기본 옵션을 알아보았습니다.

저는 [General] 탭에서 "Show network comment", "Empty operands for function block pins" ,
[LD] 탭에서 "Networks with line breaks" 를 체크하고 사용하고 있습니다.
그 밖에 Codesys 관련 유용한 옵션은 아래 포스팅을 참고해주시기 바랍니다. 감사합니다.
'Factory Automation' 카테고리의 다른 글
| Codesys 편리한 기본 설정 (3) - 단축키 설정 (Shortcut) (0) | 2023.03.09 |
|---|---|
| Codesys 편리한 기본 설정 (2) - 자동완성 기능 (Auto complete) (0) | 2023.03.08 |
| Codesys 프로젝트 소스파일 다운로드/업로드 (Project Source file Upload / Download) (0) | 2023.03.06 |
| Codesys EtherCAT 장치 추가하는 방법 (xml 파일) (0) | 2023.03.03 |
| Codesys PLC 시뮬레이션 방법 2가지 (Codesys PLC Simulator) (0) | 2023.03.01 |



댓글