
안녕하세요. IT & 자동화 유용한 정보를 하나하나 쉽게 알려드리는 이지원 입니다.
이번 시간에는 Codesys를 장치 없이 시뮬레이션으로 구동하는 방법 두 가지를 소개하겠습니다.
1. Codesys 프로그램 시뮬레이터
첫번째 방법은 프로그램의 오류나 로직 확인을 위한 시뮬레이터 입니다.
이 방식은 가장 간단하게 해볼 수 있는 방법이지만 장치가 활성화되지는 않습니다.

테스트를 위해, 간단한 래더 프로그램을 작성하였습니다.
100 ms 마다 출력이 On/Off 되는 프로그램 입니다.

프로그램 실행을 위해 "MainTask"에 내가 만든 프로그램 "Test" 를 추가해 줍니다.

[Online] 메뉴에서 [Simulation] 을 체크합니다. 화면 하단에 "SIMULATION" 상태를 표시하는 메시지가 생겼습니다.

다시 [Login] 을 클릭합니다. 메시지 창이 나오면 [Yes] 를 클릭합니다.

Run을 하면 테스트 프로그램이 실행됩니다. 변수에 값을 넣어보겠습니다.
변수를 더블클릭하면, 변경하고자 하는 값이 변수 옆에 나타납니다. 화면 상단에는 "Prepared value" 항목에 변수 값이 나타납니다.
이 값을 적용하려면 단축키 [Ctrl] + [F7] 을 누르면 됩니다.

100 ms 마다 출력이 깜빡거리는 프로그램이 잘 동작합니다.
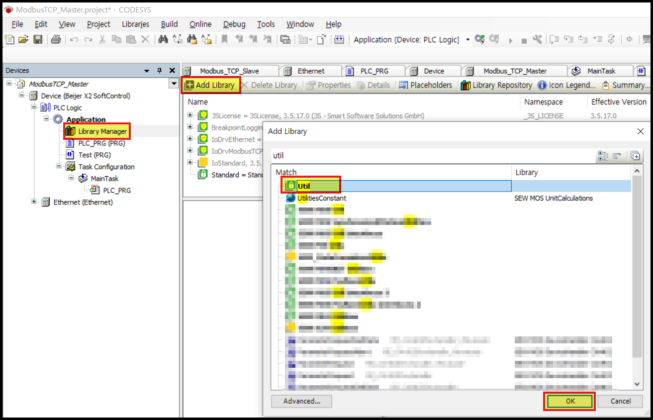
(깜빡이는 기능은 "Util" 라이브러리를 추가하면 생기는 "Blink" 펑션블록을 가져와서 사용할 수 있습니다.)


2. 윈도우를 이용한 시뮬레이터
이 방법은 윈도우를 PLC로 인식시켜서 시뮬레이션 하는 방법입니다.
따라서, 장치 설정을 변경해야 합니다.

① [Device] 를 마우스 오른쪽 버튼으로 클릭합니다.
② [Update Device] 를 클릭합니다.
③ [Codesys Control Win V3] 를 선택합니다.
④ [Update Device] 를 클릭합니다.


그 다음에는 윈도우 트레이 아이콘에 있는 "CODESYS Control Win SysTray" 를 실행해야 합니다.
보안 관련 안내창이 나타나면 [OK] 를 클릭합니다.

장치가 변경되었으면, 연결을 위한 과정으로 진행합니다.
① [Device] 를 더블클릭 합니다.
② [Communication Settings] 탭에서 [Scan Network] 를 클릭합니다.
③ 내 컴퓨터 이름에 해당하는 장치가 나타나면, 이것을 선택합니다.
④ [OK] 를 클릭합니다.


사용자 관리를 활성화해야 한다는 메시지 창이 나타납니다.
[예] 를 클릭하면, 사용자 추가 창이 나타납니다. 이름과 비밀번호를 입력합니다.



다시 [Device] 에서 [Scan Network] 를 실행하고 내 컴퓨터 장치를 클릭하면, 이번에는 로그인 창이 나타납니다.
사용자 이름과 암호를 입력합니다. 잘못된 사용자 또는 암호를 입력하면 "장치가 응답이 없다"는 경고 창이 나타납니다.
혹시 암호가 생각나지 않아서 초기화 하고자 하면 아래 포스팅을 참고하여 암호를 재설정 하시기 바랍니다.


성공적으로 로그인을 하면, 녹색으로 상태가
변경됩니다. 로그인을 하면 바로 활성화된 장치를 볼 수 있습니다.

실제 기기와 Modbus TCP 통신으로 연결해 보았습니다.
내 컴퓨터가 가상의 컨트롤러가 되어 상대 장치와 연결이 가능합니다.
이번 시간에는 Codesys PLC 시뮬레이션 방법 (Codesys PLC simulator) 두 가지를 알아보았습니다.
첫번째 방법은 로직 확인용으로, 두번째 방법은 통신 테스트까지 가능하므로 용도에 맞게 활용할 수 있습니다.
다음 시간에도 유용한 자동화 정보를 알려드리겠습니다. 감사합니다.
'Factory Automation' 카테고리의 다른 글
| Codesys 프로젝트 소스파일 다운로드/업로드 (Project Source file Upload / Download) (0) | 2023.03.06 |
|---|---|
| Codesys EtherCAT 장치 추가하는 방법 (xml 파일) (0) | 2023.03.03 |
| Codesys Modbus TCP Slave (Server) 설정방법 (0) | 2023.02.28 |
| Codesys Modbus TCP Master (Client) 설정방법 (0) | 2023.02.28 |
| Modbus TCP 무료 시뮬레이터 - Annas64 (Free ModbusTCP simulator) (0) | 2023.02.28 |
댓글